Blog Author: Gaurav Gupta

See Gaurav Gupta Posts

3 minutes
Payara

Add Payara Server 5 to the Visual Studio Code Tutorial

In this tutorial, I will explain how to add the Payara Server in the Visual Studio Code and deploy […]

3 minutes
Payara

Hot Deploy Feature in Payara Platform 5.201

Being productive gives developers a sense of satisfaction and fulfillment. That’s why increasing developer productivity is always our priority […]

No Image 1 minute
Cloud & Microservices

Troubleshooting your Java EE Applications – Part 2

.

6 minutes
Uncategorized

5 More Production Features of Payara Server 5 You (Probably) Don’t Know About

In the previous blog of this series, we learned about 5 production features of the Payara Server 5. This […]

5 minutes
Payara

How to Store and Retrieve Data from a Database

In the previous guide, we’ve seen how we can configure the Payara Platform to connect to a database and […]

5 minutes
Payara

OpenID Connect in the Payara Platform 5.183

Introduction OpenID Connect is a security mechanism for an application to contact an identity service, verify the identity of […]

4 minutes
Payara

Debugging: Diagnose and Detect the Cause of Errors in your Application

This debugging guide will help you to diagnose and detect the cause of errors in your application by debugging […]

1 minute
Payara

Rapid Development Tools for Java EE 8 and MicroProfile at GIDS 2018

Recently Gaurav Gupta (Principal Developer at Payara) made this presentation at the Great Indian Developer Summit in Bangalore.  

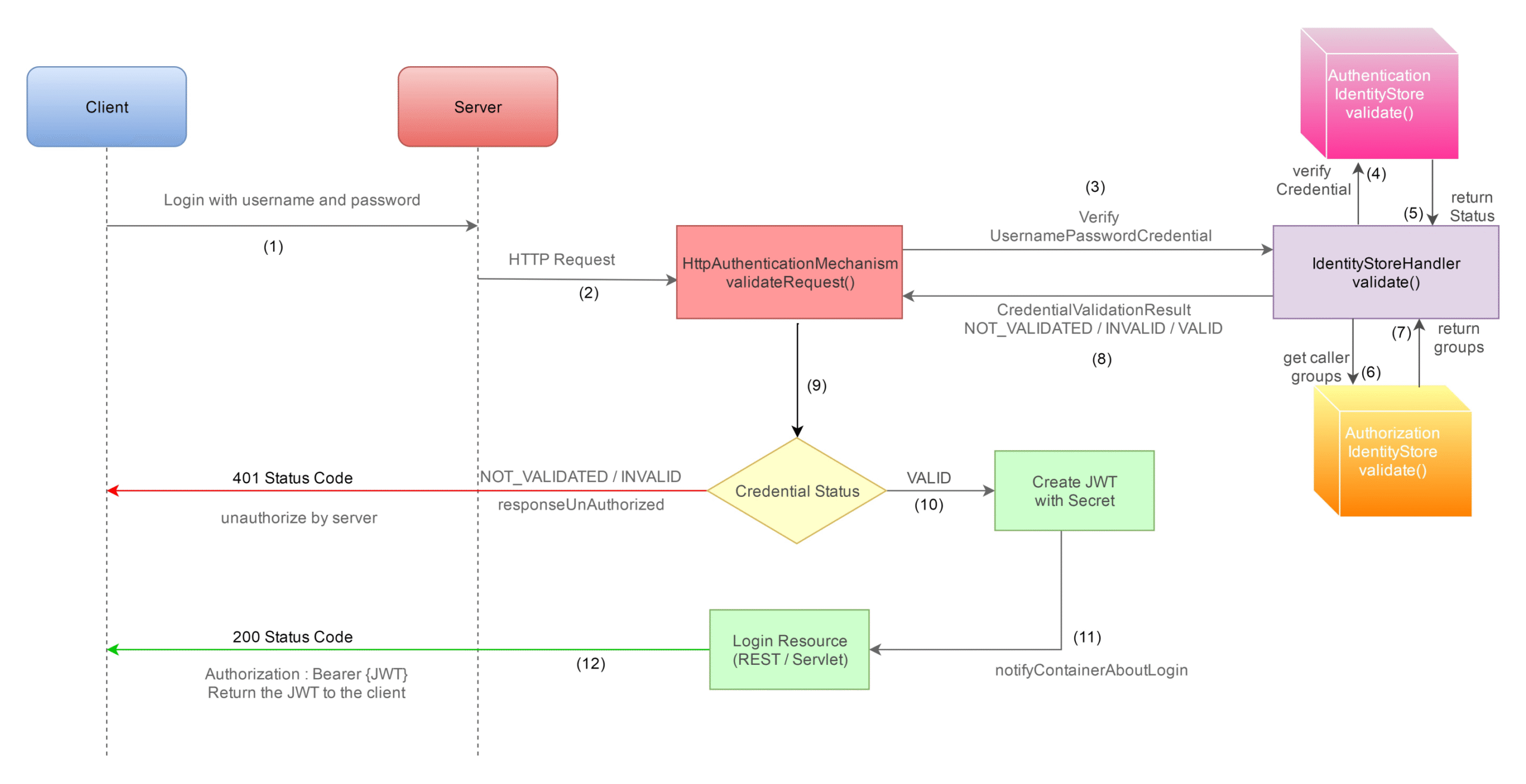
6 minutes
Security

Java EE Security API (JSR 375/Soteria) with JWT tokens

Introduction :  Java EE Security API (JSR 375) : The Java EE Security API 1.0 is a new spec […]